技术 2022 年 4 月 5 日

Linux笔记 - 信号

有关linux信号的一系列笔记。

Linux 信号

信号本质上是整数,用户模式下用来模拟硬件中断。
  • 什么是硬件中断?先理解为硬件引发的中断。
  • 什么是中断?简言之,就是让 CPU 停下当前干的事转而去处理新的情况。
  • 信号是谁产生的?可以由硬件、内核和进程产生。
例如在终端上用Ctrl+C,可以结束掉当前终端进程,本质上是发送 SIGINT 信号。
如下是一个实例程序,该程序循环打印数字。运行起来,看看Ctrl+C能不能中止它:
#include <stdio.h>
#include <unistd.h>
#include <signal.h>
#include <stdbool.h>

void hand(int val)
{
    printf("val: %d\n",val);
    printf("Do you want to kill me? No way!\n");
}

int main()
{
    signal(SIGINT,hand);
    int n = 0;
    while (true) {
        printf("n:%d\n",n++);
        sleep(1);
    }
    return 0;
}
如下所示,现在使用 Ctrl+C 是没办法中断这个程序的:
signal-1
signal-1
这里可以用 man 命令查看一下 signal 函数的帮助文档:
signal-2
signal-2
signal 关联上了一个信号处理函数,来处理信号。
现在修改这个代码,添加一行打印当前进程号,然后打开两个终端,一个终端运行上面的程序,一个终端尝试kill命令来发送信号:
signal-3
signal-3
kill 要指定参数:
signal-4
signal-4
这是可行的,结果如上。
信号处理的过程
进程 A 在运行,内核、硬件或者其他进程发送信号给进程 A。进程 A 接收到信号后,直接做信号本身规定的对应处理或者做事先注册好的信号处理。如上面 signal 函数就是注册信号处理,hand 函数替换了本身默认的信号处理。当然信号是可以屏蔽的,不作任何处理。
Linux 有哪些信号类型:
signal-5
signal-5
Linux 信号有 64 个,分为不可靠信号(非实时,1-31,Unix 提供)和可靠信号(32-64,后来扩充的)。又有系统自带的标准信号和用户自定义的信号。
介绍几个命令或函数:
  • 信号注册:signalsigaction;
  • 信号发送:kill命令、kill函数、sigqueue;
  • 信号屏蔽:sigprocmask;
  • 信号集:sigset_t.
下面写一个发送信号的程序:
#include <stdio.h>
#include <unistd.h>
#include <signal.h>
#include <stdlib.h>

int main(int argc,char* argv[])
{
    int pid = atoi(argv[1]);
    int sig = atoi(argv[2]);

    printf("pid:%d  sig:%d\n",pid,sig);
    kill(pid,sig);
    return 0;
}
signal-6
signal-6
signal-7
signal-7
成功发送了信号。
sigaction函数有所不同,功能更多:
signal-8
signal-8
这里用到了一个结构体:
signal-9
signal-9
结构体的第一个成员依然是原来的信号处理函数,第二个成员被称作高级信号处理函数,第三个成员用于信号屏蔽,剩下两个暂时还用不到。
这个函数不仅可以发信号、做信号处理,还可以接收信号的同时接收数据
下列代码使用了高级信号处理:
#include <stdio.h>
#include <unistd.h>
#include <signal.h>
#include <stdbool.h>

// 基本信号处理函数
void hand(int n)
{
    printf("基本信号处理函数\n");
}

// 高级信号处理函数
void handler(int n,siginfo_t* siginfo,void* arg)
{
    printf("高级信号处理函数\n");
    printf("n:%d msg:%d\n",n,siginfo->si_int);
}

int main(void)
{
    struct sigaction act = {0};
    struct sigaction old_act = {0};
    act.sa_handler = hand;
    act.sa_sigaction = handler;
    act.sa_flags = SA_SIGINFO;

    // 高级信号处理
    sigaction(2,&act,&old_act);
    printf("pid:%d\n",getpid());

    int n = 0;
    while (true) {
        printf("n:%d\n",n++);
        sleep(1);
    }
    return 0;
}
同时还要实现高级的信号发送,采用sigqueue
signal-10
signal-10
这里有个重要的联合体,用来存储数据和信号一起发送:
signal-11
signal-11
#include <stdio.h>
#include <unistd.h>
#include <signal.h>
#include <stdlib.h>

int main(int argc,char* argv[])
{
    int pid = atoi(argv[1]);
    int sig = atoi(argv[2]);
    printf("pid:%d  sig:%d\n",argv[1],argv[2]);
    union sigval u;
    u.sival_int = 12345678;
    sigqueue(pid,sig,u);
    return 0;
}
运行结果如下:
signal-13
signal-13
可以看到程序接收到了信号和数据。
也试试发送其他数据,联合体中还有一个指针类型的成员。

Linux 信号(续)

参考网站: Github、《极客时间》

现在从底层角度来观赏 Linux 信号机制。
首先看信号的具体作用:
signal-14
signal-14
signal-15
signal-15
如上文所提,处理信号有 3 种方式:执行默认操作,捕获信号和忽略信号
设置信号处理有两种方式: signal 和 sigaction
signal 将一个动作和信号关联,sigaction 也是将一个动作和信号关联,但这个动作用一个结构体表示了,处理信号将更加细致
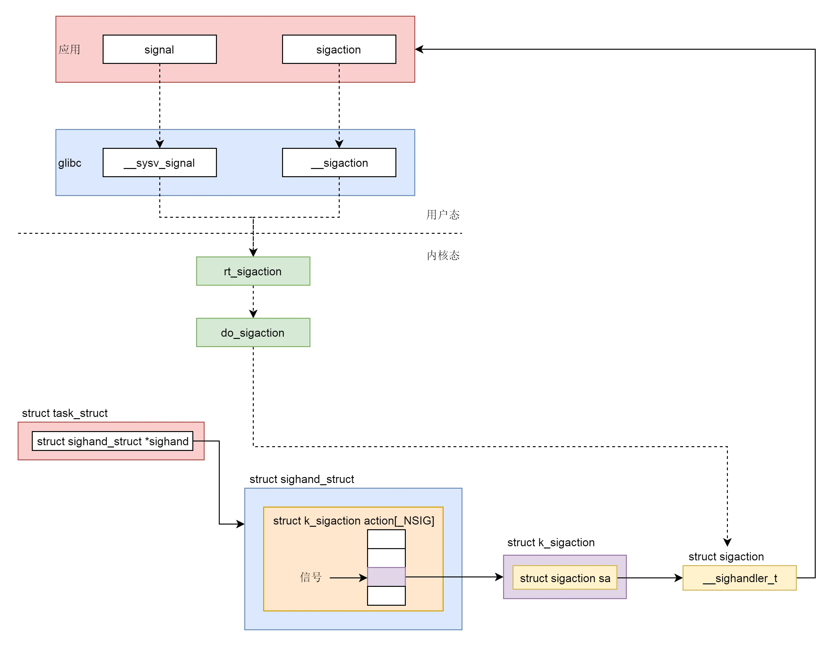
siganal 不是系统调用,而是 glibc 封装的一个函数,实现如下:
#  define signal __sysv_signal
__sighandler_t
__sysv_signal (int sig, __sighandler_t handler)
{
  struct sigaction act, oact;
......
  act.sa_handler = handler;
  __sigemptyset (&act.sa_mask);
  act.sa_flags = SA_ONESHOT | SA_NOMASK | SA_INTERRUPT;
  act.sa_flags &= ~SA_RESTART;
  if (__sigaction (sig, &act, &oact) < 0)
    return SIG_ERR;
  return oact.sa_handler;
}
weak_alias (__sysv_signal, sysv_signal)
这里可以看到 sa_flags 设置了一个 SA_ONESHOT,这意味着信号处理函数只作用一次,用完一次后就返回默认行为
同时设置了 SA_NOMASK,通过 __sigemptyset,将 sa_mask 设置为空。这样的设置表示在这个信号处理函数执行过程中,如果再有其他信号,哪怕相同的信号到来的时候,这个信号处理函数会被中断。如果一个信号处理函数真的被其他信号中断,问题也不大,因为当处理完了其他的信号处理函数后,还会回来接着处理这个信号处理函数的,但是对于相同的信号就有点尴尬了。一般的思路应该是,当某一个信号的信号处理函数运行的时候,暂时屏蔽这个信号,屏蔽并不意味着信号一定丢失,而是暂存,这样能够做到信号处理函数对于相同的信号,处理完一个再处理下一个,这样信号处理函数的逻辑要简单得多。
还有一个设置就是设置了 SA_INTERRUPT,清除了 SA_RESTART。信号的到来时间是不可预期的,有可能程序正在调用某个漫长的系统调用的时候,突然到来一个信号,中断了这个系统调用,去执行信号处理函数。那么执行完后信号处理函数,系统调用怎么办?
时候有两种处理方法,一种就是 SA_INTERRUPT,也即系统调用被中断了,就不再重试这个系统调用了,而是直接返回一个 -EINTR 常量,告诉调用方,这个系统调用被信号中断了,调用方可以根据自己的逻辑,重新调用或者直接返回,这会使得代码非常复杂,在所有系统调用的返回值判断里面,都要特殊判断一下这个值。
另外一种处理方法是 SA_RESTART。这个时候系统调用会被自动重新启动,不需要调用方自己写代码。当然也可能存在问题,例如从终端读入一个字符,这个时候用户在终端输入一个’a’字符,在处理’a’字符的时候被信号中断了,等信号处理完毕,再次读入一个字符的时候,如果用户不再输入,就停在那里了,需要用户再次输入同一个字符。
可知 signal 函数是受到限制的,因此,建议使用 sigaction 函数,根据自己的需要定制参数。
下面是 glibc 中的实现:
int
__sigaction (int sig, const struct sigaction *act, struct sigaction *oact)
{
......
  return __libc_sigaction (sig, act, oact);
}


int
__libc_sigaction (int sig, const struct sigaction *act, struct sigaction *oact)
{
  int result;
  struct kernel_sigaction kact, koact;


  if (act)
    {
      kact.k_sa_handler = act->sa_handler;
      memcpy (&kact.sa_mask, &act->sa_mask, sizeof (sigset_t));
      kact.sa_flags = act->sa_flags | SA_RESTORER;


      kact.sa_restorer = &restore_rt;
    }


  result = INLINE_SYSCALL (rt_sigaction, 4,
                           sig, act ? &kact : NULL,
                           oact ? &koact : NULL, _NSIG / 8);
  if (oact && result >= 0)
    {
      oact->sa_handler = koact.k_sa_handler;
      memcpy (&oact->sa_mask, &koact.sa_mask, sizeof (sigset_t));
      oact->sa_flags = koact.sa_flags;
      oact->sa_restorer = koact.sa_restorer;
    }
  return result;
}
内核代码注释表明,系统调用 signal 是为了兼容过去,系统调用 sigaction 也是为了兼容过去,连参数都变成了 struct compat_old_sigaction,所以说,我们的库函数虽然调用的是 sigaction,到了系统调用层,调用的可不是系统调用 sigaction,而是系统调用 rt_sigaction。
rt_sigaction 里面,将用户态的 struct sigaction 结构,拷贝为内核态的 k_sigaction,然后调用 do_sigaction
do_sigaction 也很简单,进程内核的数据结构里,struct task_struct 里面有一个成员 sighand,里面有一个 action。
这是一个数组,下标是信号,内容就是信号处理函数,do_sigaction 就是设置 sighand 里的信号处理函数。
int do_sigaction(int sig, struct k_sigaction *act, struct k_sigaction *oact)
{
  struct task_struct *p = current, *t;
  struct k_sigaction *k;
  sigset_t mask;
......
  k = &p->sighand->action[sig-1];


  spin_lock_irq(&p->sighand->siglock);
  if (oact)
    *oact = *k;


  if (act) {
    sigdelsetmask(&act->sa.sa_mask,
            sigmask(SIGKILL) | sigmask(SIGSTOP));
    *k = *act;
......
  }


  spin_unlock_irq(&p->sighand->siglock);
  return 0;
}
总结: